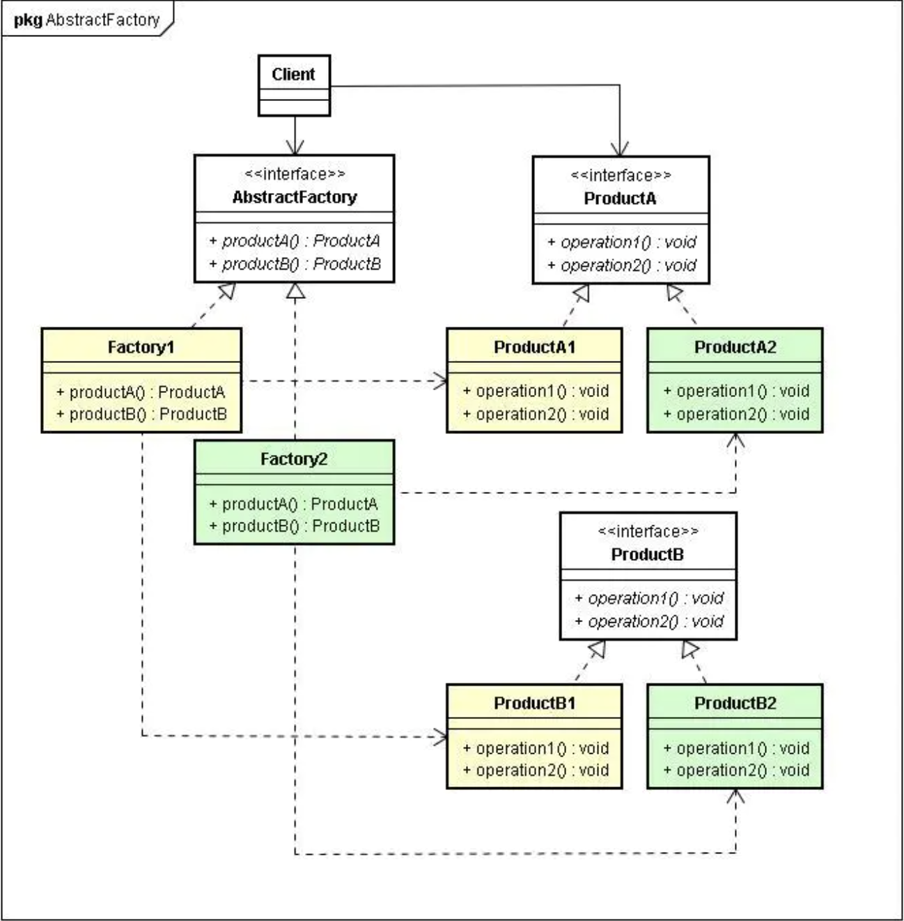
技术其他设计模式_tips本页总览设计模式_tips简单工厂模式 一个工厂方法直接创建不同产品的对象 工厂方法模式 一个具体的工厂类来负责创建一个具体产品的对象 这两种模式中,产品都是同一类产品,有统一的特征(Product),具体的产品(ConcreateProduct)是抽象产品的具体实现。 抽象工厂模式 一个具体的工厂类负责创建一系列相关产品的对象,跟工厂方法模式的区别在于产品从单一类别产品,变成了有相关的多个类别产品,为了避免类膨胀,每个具体工厂,都能创建多个具体产品的对象。